Discussion Closed This discussion was created more than 6 months ago and has been closed. To start a new discussion with a link back to this one, click here.

Undefined material property 'epsilonr' required by Current Conservation 1

Please login with a confirmed email address before reporting spam

I have written code that generates geometry and assigns materials to all of the geometry I am working with but every time that I execute the code and then press the compute button in my app I keep getting an error that 'epsilonr' is not defined. I have tried specifying the values for each material within the code and that hasn't worked either. I have attached the file I am working on.



1 Reply Last Post 2024/11/15 21:08 GMT-5
Robert Koslover Certified Consultant

Please login with a confirmed email address before reporting spam

Posted: 12 months ago 2024/11/15 21:08 GMT-5
Updated: 12 months ago 2024/11/15 21:14 GMT-5

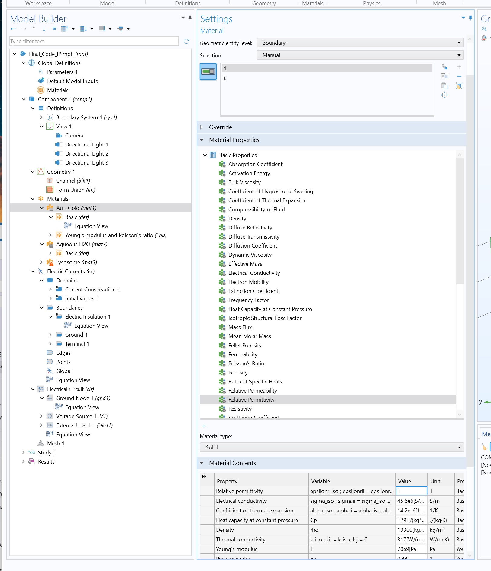
I took just a quick look at your model. You assigned gold as a material to some surfaces, but its default material properties didn't include a relative permittivity (which is the epsilonr quantity), but the physics you were/are using apparently needs to know that. You can either define your own materials with appropriate properties or add properties as may be needed to Comsol-defined materials. See attached image, where I added a relative permittivity = 1 (which may or may not be an appropriate value; that's for you to decide) to the gold. Now, I'm not sure if that is the only thing I'd worry about in your model, but it might be at least part of what is causing the message you saw.

ADDED: FYI, the file you attached seem to run ok without generating any error messages, on my computer. Maybe your issue has something to do with the associated app that you are creating?

-------------------
Scientific Applications & Research Associates (SARA) Inc.
www.comsol.com/partners-consultants/certified-consultants/sara
I took just a quick look at your model. You assigned gold as a material to some surfaces, but its default material properties didn't include a relative permittivity (which is the *epsilonr* quantity), but the physics you were/are using *apparently* needs to know that. You can either define your own materials with appropriate properties or add properties as may be needed to Comsol-defined materials. See attached image, where I added a relative permittivity = 1 (which may or may not be an appropriate value; that's for you to decide) to the gold. Now, I'm not sure if that is the *only* thing I'd worry about in your model, but it might be at least part of what is causing the message you saw. ADDED: FYI, the file you attached seem to run ok without generating any error messages, on my computer. Maybe your issue has something to do with the associated app that you are creating?

Note that while COMSOL employees may participate in the discussion forum, COMSOL® software users who are on-subscription should submit their questions via the Support Center for a more comprehensive response from the Technical Support team.