COMSOL Desktop® Updates
For all users of the COMSOL Multiphysics® software, version 6.4 introduces enhanced Chatbot window functionality, improved search capabilities, and new features that streamline window navigation and layout management. Browse all of the updates below.
Chatbot Window
The Chatbot window has been expanded with new capabilities for context handling and large language model (LLM)-service support. In particular, the chatbot functionality can now search the COMSOL documentation directly and draw on additional API knowledge, improving the accuracy of answers related to modeling and generated API code. It is also now possible to attach model tree nodes, an entire model, text files, and images to provide additional context for queries. In addition to OpenAI and Azure OpenAI, the Chatbot window now supports OpenAI API-compatible providers, including DeepSeek™, Google Gemini™, and self-hosted solutions. The latest OpenAI models, such as GPT-5™, are also supported.
The Chatbot window is available in the Windows® version of the software.

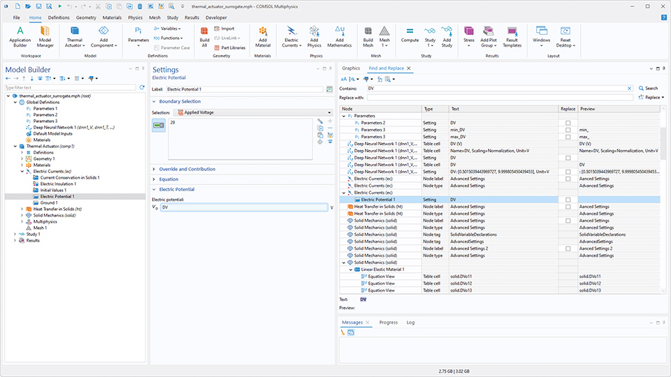
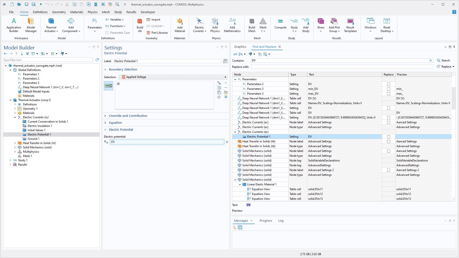
Search Filtering in Preferences and Result Highlighting
The Preferences window now includes search filtering, making it easier to locate specific settings.
When using the Find and Replace tool, search results are now easier to follow. When a result is double-clicked or Go to Node is selected and the corresponding node is selected in the model tree, the specific setting in the Settings window is scrolled into view and, on Windows®, briefly highlighted.

Window Docking Improvements
On Windows®, new docking features make it faster to navigate between windows and manage the layout. Windows and editors can now be closed by clicking the scroll wheel on a computer mouse, and pressing Ctrl+Tab opens a window switcher for quickly bringing one to the front. In the Application Builder, editors can also be pinned, keeping them first among the editor tabs for easy access.
Code Generation Additions
Two new utilities have been introduced for generating code to use in methods and the Java Shell window. First, the Copy as Code to Clipboard menu includes a new Set All Displayed Settings option, which generates code for every setting currently shown in the Settings window for a selected node. The previous Set All command has been renamed Set All Modified Settings.
The second new utility is a Record Code button, which has been added to the Java Shell window in order to record code and send it directly to the Java Shell window as work is performed, without needing to create a method.
Recording code and sending it directly to the Java Shell window.
DeepSeek is a trademark of Delson Group Inc. Google Gemini is a trademark of Google LLC. GPT-5 is a trademark of OpenAI OpCo, LLC. Microsoft and Windows are trademarks of the Microsoft group of companies.


